BCS100 IP address configuration / Daniel - David

BCS100 IP address configuration / Daniel - David

When the Fiber Laser has a problem " network time out" and the BCS100 is not working, that is because the IP address is lost


Follow This steps to solve the problem


Step 1 - Get machine online.

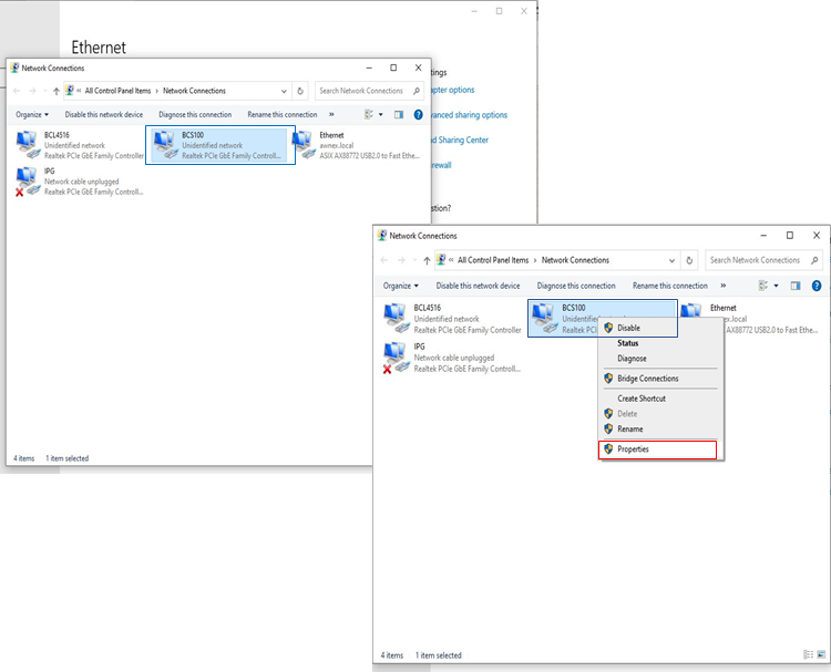
Go to network property to find out at least two network cards.




Step 2 - One network card is the Ethernet that get the machine online.

  The other one set at IP: 10.1.1.165 and gateway: 10.1.1.1 gateway, Subnet Mask: 255.0.0.0

    Set the BSC100 as: IP:10.0.0.188 and gateway: 10.0.0.1, subnet: 255.0.0.0






Step 3. go to config with password 61259023

    - Go to Follower

    - Type 10.0.0.188

    -  Clic “test connection”. 








Step 4. Once success, you can start the software, network time out message is gone.






Step 5. 4th axis negative limit error still there, click + sign till error gone. Then reset the focus





    • Related Articles

    • Oil time interval on Fiber Laser / Engineer David

      1. Close the operation software and open "CypConfig" (Configuration software) Then, digit the password "61259023" 2. Then, go to "Outport" 3. In the "Auto Lubricate" section, change the interval to 2880 4. Then, Click on Save and close the ...
    • Succesful cut in both directions - Fiber Laser / David

      Sometimes, the fiber laser can not cut in both directions, what does this problem mean? It means that the Fiber Laser can cut to the right but not to the left. For example:  Image 1. Succesful cut to the right Image 2. Unsuccessful cut to the left ...
    • IPG resonator connections to BCL3766 - Fiber Laser / Engineer David

      For the IPG you will have two wire groups to connect to the machine. The first one is the power wire and the second one is the communication. 1. Connect the power cable in the breaker inside the machine: The three phases to the breaker and the ground ...
    • IP configurations on Accu Star Fiber Laser Model / Engineer David

      1. Open Config Tool and type the password "61259023" 2. Press on "Laser" and set The IP to "192.168.3.230" 3. Press "Folower" and set the IP to "192.168.3.188" 4. Go to the Network settings and press on "Change Adapter Settings" Select the Network of ...
    • Faster Guide to install a Space Saver - Fiber Laser / Engineer David

      1st Day 1. Take off the holders that hold the gantry 2. Install the computer 3. Make the levelation  4. Change the Laserhead driver if it´s necessary.  5. Put the arms inside the resonator cabinet and place it on the machine  6. Put the white arms on ...